Beim letzten Live-Meeting kam die Frage auf, ob die Beschränkungen von SharePoint Workspace 2010 mit SkyDrive Pro (max. 10000 Dateien) aufgehoben worden sind. Oder besser gesagt, werden wirklich mehr als 10000 Dokumente synchronisiert? Grundsätzlich stellt sich die Frage? Brauche ich wirklich mehr als 10000 Dokumente Offline ?
Generell hat sich die Struktur des Uploads geändert.
SkyDrive:
Füge ich im Windows Explorer Dateien hinzu (Grüne Linie), dann werden diese Daten direkt mit der Cloud synchronisiert. Speichere ich aber zum Beispiel aus Word 2013 ein Dokument in SkyDrive (blaue Linie), dann wird das Microsoft Office Upload Center angesprochen.
SkyDrive Pro
Füge ich im Windows Explorer neue Dateien hinzu, werden diese über das Microsoft Office Upload Center (im Hintergrund) zu SharePoint Server 2010 oder SharePoint Server 2013 synchronisiert, (rote Linie) egal um welche Dateien es sich handelt.
Werden im SharePoint Server jedoch Dateien hinzugefügt, so werden diese Dateien auch auf SkyDrive Pro und die damit verbundenen SharePoint Bibliotheken synchronisiert, das Microsoft Office Upload Center ist damit aber nicht involviert; es heißt ja auch Upload Center. Die Access-Datenbank jedoch bekommt diese Änderungen mit. (gestrichelte rote Linie)
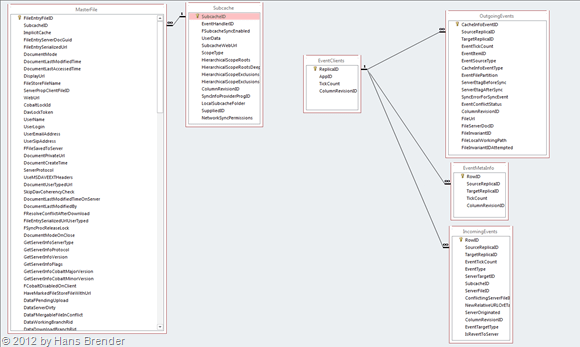
Mit SkyDrive Pro hat Microsoft, wie oben schon erwähnt, auch eine Access-Datenbank spendiert:
In dieser Datenbank werden sämtliche Synchronisierungen verwaltet. In der Tabelle Subcache stehen sämtliche Verbindungen zu den von Ihnen benutzten SharePoint Server als auch SkyDrive in der Cloud.
Ich habe ein paar Versuche unternommen. Natürlich sind die Werte abhängig vom Rechner, dem Internet-Zugang, etc. Erzeugt wurden 110 txt-Dateien (a 26 Byte)
Erklärung:
Es besteht bereits eine SkyDrive Pro-Bibliothek zum jeweiligen SharePoint Server
Unter Kopieren in der nachstehenden Tabelle habe ich im Windows-Explorer den Ordner mit 110 Testdaten per Drag & Drop auf die SkyDrive Bibliothek verschoben.
WebDAV zu SharePoint wurde eingerichtet (Anleitung am Ende des Beitrags).
Endgültige Fertigstellung ist der Zeitpunkt, wenn alle 110 Dateien nicht nur sichtbar sind, sondern mit dem SharePoint Server synchronisiert.
| Vorgang | Zeit und CPU Belastung |
| Kopieren auf SkyDrive Endgültige Fertigstellung |
60 sec, keine CPU Belastung 215 sec, keine CPU Belastung |
| Kopieren auf SPS 2013 on Premise | 300 Sec, 60% CPU Belastung |
| Kopieren auf SPS 2013 on Premise WebDAV Endgültige Fertigstellung |
34 Sec, keine CPU Belastung 320 Sec, 10 % CPU Belastung |
| Kopieren auf SPS 2010 (Office 365) | die Dateien wurde nicht synchronisiert |
| Kopieren auf SPS 2010 Office 365 mit WebDAV Endgültige Fertigstellung |
90 Sekunden, Keine CPU Belastung 360 Sec, 10-20 % CPU Belastung |
| Kopieren auf SPS 2013 (Office 365) | 420 Sekunden, 50-70% CPU Belastung |
| Kopieren auf SPS 2013 (Office 365) WebDAV Endgültige Fertigstellung |
135 Sekunden, keine CPU Belastung 390 Sekunden, 25% CPU Belastung |
Bei allen Synchronisationen, die über das Microsoft Office Uploade Center gingen, fällt die hohe, bis sehr hohe Belastung der CPU auf. Warum ?
Unter Laufwerk:\Users\Username\AppData\Local\Microsoft\Office\15.0\OfficeFileCache findet man zum einen die Access-Datenbank Central Table, zum anderen aber auch sämtliche, Dateien, die intern benutzt werden, um die Synchronisation zu einem Webserver zu erbringen.
Da wären zum Einen, für jede Datei, die sich im Synchronisationsfolder befindet, eine Datei mit der Endung fsd. und dazu noch einmal eine Verwaltungsdatei mit der Endung fsf. Das gab’s auch schon früher (2010), dort verwaltete SharePoint Workspace 2010 die Daten. Normalerweise sieht der Anwender diese Dateien ja nicht, aber gesteuert wird das ganze durch die Datenbank, und die Dateien haben auch durch die Datenbank erzeugte GUID-Namen. Wird eine Datei in SharePoint gelöscht, dann dauert es eine geraume Weile, und die Datei wird im Filesystem gelöscht, und in der Datenbank wird der Eintrag entfernt und die 2 damit verbundenen Dateien ebenfalls gelöscht.
Resümee: Jede Datei, die Sie für Offline-Verfügbarkeit synchronisieren, wird derzeit doppelt abgelegt: Beispiel an einer Datei mit der Original-Größe von 14409 KB
| Ort | Größe |
| C:\Users\hb\SharePoint Libraries\HBsoft Team Si – 2.Dok-Li | 14409 KB |
| C:\Users\hb\AppData\Local\Microsoft\Office\15.0\OfficeFileCache | 15.360 KB + 1KB FSF Datei |
Damit verdoppelt sich der Festplattenplatz für jede synchronisierte Datei. Und dies passiert auch, wenn ein anderer Benutzer auf dem SharePoint Server in der Dokumentenbibliothek weitere Dokumente ablegt.
Habe ich schon erwähnt, dass diese Verdoppelung von synchronisierten Dateien auch schon bei SharePoint Workspace 2010 stattfindet ? Ich bekomme immer wieder Mails und Blogbeiträge, die sich über mangelnden Speicherplatz auf Ihrer Festplatte beklagen. Jetzt wissen Sie den Grund.
Eine endgültige Aussage, ob über 10000 Dokumente aus dem SharePoint synchronisiert (und nicht wie bei SharePoint Workspace 2010 nur die Metadaten [siehe Blog]) kann derzeit noch nicht getroffen werden. SkyDrive Pro kann jedoch einzelne Dokumenten-Bibliotheken synchronisieren. Damit muss ich also überlegen, wie ich meine Dokumenten-Bibliothek anlege.
Leider heißt es oft, wir wollen unsere SharePoint Dokumente genau so ablegen wie im Filesystem. “Die Anwender sind es so gewöhnt”. Und dann gab es für Benutzer, die Offline-Zugriff erhalten sollten,ein Problem:
Mit SkyDrive Pro muss ich nur verschiedene Bibliotheken anlegen:
Zusammenfassung:
Wenn Sie wirklich eine große Anzahl an Dateien vom Filesystem auf Ihren SharePoint Server 2010, SharePoint Server 2013, SharePoint Online, also Office 365 “schieben” wollen, denken Sie über die Limitierungen nach. Und über Ihren lokalen Speicher des/der Rechner, die diese Bibliotheken dann später Offline zur Verfügung haben sollen. Und über die Methode, wie diese Dateien in Ihre Bibliothek auf dem SharePoint geladen werden sollen. Ich bevorzuge WebDAV. Das schont während des Uploads erst einmal die Ressourcen, weil sonst kein weiteres Arbeiten möglich ist.
Eigentlich ist jetzt das Ende dieses Blogbeitrages. Aber ich hatte gerade eben jemanden am Telefon, der nicht wusste, was WebDAV ist, also hier die Kurzerklärung zu Einrichtung von WebDAV zu einem SharePoint Server:
Fragen ? Gerne auch per Mail oder im Blog
Entdecke mehr von Hans Brender's Blog
Melde dich für ein Abonnement an, um die neuesten Beiträge per E-Mail zu erhalten.

Uploading files unexpectedly is annoying, but there is a potentially bigger issue. This is a security problem. It is possible that confidential documents could be uploaded into a document library where the audience with permissions to view that library may not be intended to view the documents uploaded in error. Looking at the screenshot below, one can see where a user may intend for the new list of employee phone extensions (as seen in the file system) to be uploaded to the server, but after having navigated through the shortcut in the Add Files dialog as shown earlier I ended up with everything, including the Sensitive Documents folder on the server. Now everyone has access, for example, to my company’s confidential HR information.
LikeLike
Uploading files unexpectedly is annoying, but there is a potentially bigger issue. This is a security problem. It is possible that confidential documents could be uploaded into a document library where the audience with permissions to view that library may not be intended to view the documents uploaded in error. Looking at the screenshot below, one can see where a user may intend for the new list of employee phone extensions (as seen in the file system) to be uploaded to the server, but after having navigated through the shortcut in the Add Files dialog as shown earlier I ended up with everything, including the Sensitive Documents folder on the server. Now everyone has access, for example, to my company’s confidential HR information.
LikeLike
Users are spending more of their time in the Microsoft SharePoint Server environment and with good reason. As the functionality of this environment expands to include features such as rich social networking capabilities, task and calendar management, workflow, and forms (both no-code and code), SharePoint Server 2010 becomes more of a destination instead of just a data repository. Of course, SharePoint Server has been an excellent tool to store and manage documents produced by the Microsoft Office client applications. SharePoint Server 2010 expands the realm of what users can do with these documents from within the server.
LikeLike
SharePoint Workspace allows workspace members to synchronize a copy of their SharePoint site to their local computer (libraries and lists only). Basic administration and editing can be performed while disconnected from the server, and changes are uploaded as soon as SharePoint Workspace 2010 reconnects to the network. Workspace members can also access and search SharePoint document libraries directly in Windows Explorer.
LikeLike